取消
显示结果 
搜索替代 
您的意思是: 
高才生
高才生
4 4 0 0
11个帖子(共 30 条)
标记帖子

已解决!

Hp LaserJet Pro M1136 Mfp不兼容Windows11

是我公司的技术人员帮我处理的,我也不太清楚怎么操作

这条回复对您有帮助吗? 没有
模范生
模范生
2 2 0 0
12个帖子(共 30 条)
标记帖子

已解决!

Hp LaserJet Pro M1136 Mfp不兼容Windows11

看来还是有办法解决的,只是我还不知道方法是什么

这条回复对您有帮助吗? 没有
惠普支持工程师
惠普支持工程师
63,300 42,409 3,438 4,772
13个帖子(共 30 条)
标记帖子

已解决!

Hp LaserJet Pro M1136 Mfp不兼容Windows11

您好

麻烦提供一下安装打印机驱动操作过程截图。

同时,请打开电脑的设备管理器--通用串行总线控制器,发图片给我,以便确认问题,谢谢。

 


我是HP员工。
如果我的回复对您有帮助, 请点击按钮。如果我的回复帮助您解决了问题,别忘了点击,可以帮到其他遇到同样问题的用户。
这条回复对您有帮助吗? 没有
模范生
模范生
2 2 0 0
14个帖子(共 30 条)
标记帖子

已解决!

Hp LaserJet Pro M1136 Mfp不兼容Windows11

我也是安装这里进度条无限循环33333.jpg444444.jpg

这条回复对您有帮助吗? 没有
模范生
模范生
2 2 0 0
15个帖子(共 30 条)
标记帖子

已解决!

Hp LaserJet Pro M1136 Mfp不兼容Windows11

解决了,,,,,在进度条循环的时候,插拔一下打印机的连接线就可以了。。。

 

这条回复对您有帮助吗? 没有
惠普支持工程师
惠普支持工程师
63,300 42,409 3,438 4,772
16个帖子(共 30 条)
标记帖子

已解决!

Hp LaserJet Pro M1136 Mfp不兼容Windows11

感谢反馈


我是HP员工。
如果我的回复对您有帮助, 请点击按钮。如果我的回复帮助您解决了问题,别忘了点击,可以帮到其他遇到同样问题的用户。
这条回复对您有帮助吗? 没有
模范生
模范生
2 2 0 0
17个帖子(共 30 条)
标记帖子

已解决!

Hp LaserJet Pro M1136 Mfp不兼容Windows11

您好 我也出现了同样的问题 进度条无限循环,插拔数据线也没能解决这个问题_20240828220444.jpg

这条回复对您有帮助吗? 没有
惠普支持工程师
惠普支持工程师
63,300 42,409 3,438 4,772
18个帖子(共 30 条)
标记帖子

已解决!

Hp LaserJet Pro M1136 Mfp不兼容Windows11

您好

感谢配合

如下图:

_0-1724901655663.png

麻烦删除标红选项后,重启电脑。

然后再重新安装打印机驱动测试,谢谢。

 


我是HP员工。
如果我的回复对您有帮助, 请点击按钮。如果我的回复帮助您解决了问题,别忘了点击,可以帮到其他遇到同样问题的用户。
这条回复对您有帮助吗? 没有
模范生
模范生
2 2 0 0
19个帖子(共 30 条)
标记帖子

已解决!

Hp LaserJet Pro M1136 Mfp不兼容Windows11

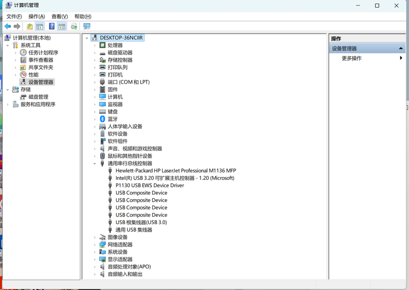
您好,按照要求卸载了设备,重启后设备管理器是这样的:

20240830171932.png

尝试安装驱动提示等待连接设备

20240830171902.png

这条回复对您有帮助吗? 没有
惠普支持工程师
惠普支持工程师
63,300 42,409 3,438 4,772
20个帖子(共 30 条)
标记帖子

已解决!

Hp LaserJet Pro M1136 Mfp不兼容Windows11

您好

建议在电脑端重新更换一个usb端口(一定要使用usb2.0端口),然后重新测试。

如果问题依旧,请更换一条1米左右的usb线再重新测试,谢谢。


我是HP员工。
如果我的回复对您有帮助, 请点击按钮。如果我的回复帮助您解决了问题,别忘了点击,可以帮到其他遇到同样问题的用户。
这条回复对您有帮助吗? 没有
† 惠普支持社区是一个客户交流平台,便于客户找到有效的解决方法,快速解决问题,充分利用惠普产品。请在发帖之前,阅读社区的使用条款注册须知。