取消
显示结果 
搜索替代 
您的意思是: 
高才生
高才生
3 2 0 0
1个帖子(共 6 条)
1,801 次查看
标记帖子

面部识别出现问题

惠普战66第五代
Microsoft Windows 11

相机可以用,但是面部识别不了,把红外线设备卸载了重启还是没有用。屏幕截图 2022-10-09 221722.png

5 条回复5
教务长 教务长
教务长
33,821 29,459 2,404 3,232
2个帖子(共 6 条)
标记帖子

面部识别出现问题

装这些驱动

https://h30318.www3.hp.com/pub/softpaq/sp140501-141000/sp140976.exe

https://h30318.www3.hp.com/pub/softpaq/sp136501-137000/sp136748.exe


欢迎来到社区,我是一名志愿者,私人信息不会被回复。
如果我的回复对您有帮助, 请点击按钮。如果我的回复帮助您解决了问题,别忘了点击,可以帮到其他遇到同样问题的用户。


我长期使用过的机型
DC7600 USDT
Pavilion dv4000
ProBook 6510b
xw4600
z800
z820
EliteBook 2740p
ProBook 6460b
Pavilion DV4
Envy 15
SlateBook x2
ProDesk 600 G3 SFF
t5740 Thin Client
t620 Thin Client
EliteBook 840 G3
ZBook 15 G3
ProBook 440 G8
Omen 25L GT12 AMD
这条回复对您有帮助吗? 没有
高才生
作者
高才生
3 2 0 0
3个帖子(共 6 条)
标记帖子

面部识别出现问题

还是不行

 

这条回复对您有帮助吗? 没有
教务长 教务长
教务长
33,821 29,459 2,404 3,232
4个帖子(共 6 条)
标记帖子

面部识别出现问题

卸载Facial Recongnition (Windows Hello) Software Device

Windows Hello 人脸识别不能使用 - 惠普支持社区 - 1190922 (hp.com)

 


欢迎来到社区,我是一名志愿者,私人信息不会被回复。
如果我的回复对您有帮助, 请点击按钮。如果我的回复帮助您解决了问题,别忘了点击,可以帮到其他遇到同样问题的用户。


我长期使用过的机型
DC7600 USDT
Pavilion dv4000
ProBook 6510b
xw4600
z800
z820
EliteBook 2740p
ProBook 6460b
Pavilion DV4
Envy 15
SlateBook x2
ProDesk 600 G3 SFF
t5740 Thin Client
t620 Thin Client
EliteBook 840 G3
ZBook 15 G3
ProBook 440 G8
Omen 25L GT12 AMD
这条回复对您有帮助吗? 没有
高才生
作者
高才生
3 2 0 0
5个帖子(共 6 条)
标记帖子

面部识别出现问题

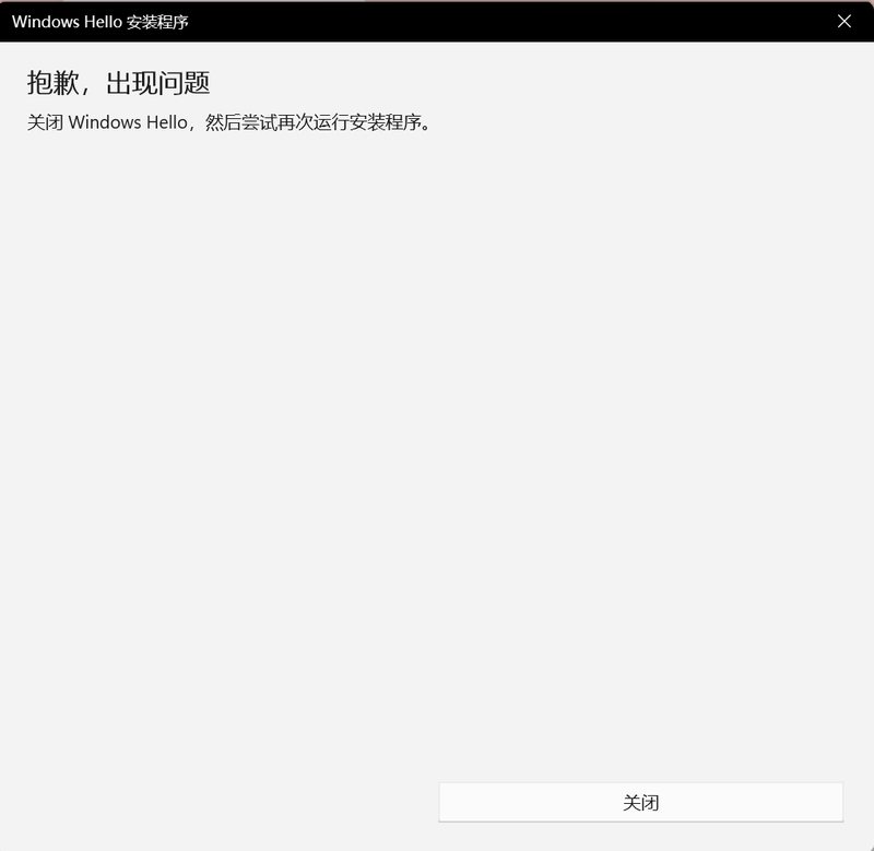
屏幕截图 2022-10-15 222643.png屏幕截图 2022-10-15 222727.png我卸载了照相机那个和生物识别...然后重启就这样了,就说找不到人脸的摄像头了。也下载过您前面说的文件,安装了也没用

这条回复对您有帮助吗? 没有
教务长 教务长
教务长
33,821 29,459 2,404 3,232
6个帖子(共 6 条)
标记帖子

面部识别出现问题

  1. 刷BIOS
  2. 恢复BIOS默认值
  3. 工作日找微信公众号人工客服报修

欢迎来到社区,我是一名志愿者,私人信息不会被回复。
如果我的回复对您有帮助, 请点击按钮。如果我的回复帮助您解决了问题,别忘了点击,可以帮到其他遇到同样问题的用户。


我长期使用过的机型
DC7600 USDT
Pavilion dv4000
ProBook 6510b
xw4600
z800
z820
EliteBook 2740p
ProBook 6460b
Pavilion DV4
Envy 15
SlateBook x2
ProDesk 600 G3 SFF
t5740 Thin Client
t620 Thin Client
EliteBook 840 G3
ZBook 15 G3
ProBook 440 G8
Omen 25L GT12 AMD
这条回复对您有帮助吗? 没有
† 惠普支持社区是一个客户交流平台,便于客户找到有效的解决方法,快速解决问题,充分利用惠普产品。请在发帖之前,阅读社区的使用条款注册须知。