取消
显示结果 
搜索替代 
您的意思是: 
高才生
高才生
3 2 0 0
1个帖子(共 6 条)
4,266 次查看
标记帖子

已解决!

HP LaserJet 5200LX 打印机安装HP LaserJet 5200LX PCL6 驱动后,打印时显示打印错误

HP LaserJet 5200LX
Microsoft Windows 10 (64-bit)

通过手动添加本地打印机,使用现有端口(LPT1),安装HP LaserJet 5200LX PCL6 驱动后,打印测试纸时显示打印错误;求帮助_0-1695285855250.png

_1-1695286102408.png

 

 

_2-1695286175695.png

_3-1695286337123.png

_4-1695286680884.png

 

 

 

 

 

1 个已接受解答

已接受的解答
惠普支持工程师
惠普支持工程师
1,280 1,280 70 93
4个帖子(共 6 条)
标记帖子

已解决!

HP LaserJet 5200LX 打印机安装HP LaserJet 5200LX PCL6 驱动后,打印时显示打印错误

您好!

请右键点击设备管理器里红色圈的位置,选择更新驱动程序软件选择浏览计算机以查找驱动程序软件选择从计算机的设备驱动列表中选择选择USB打印支持点击下一步选择关闭;

_0-1695345772943.png

如可以看到通用串行总线控制器里识别到USB打印支持可在控制面板-设备和打印机-5200打印机图标上右键选择打印机属性选择端口勾选中USB端口(如有多个USB端口建议从数最大的优先尝试)选中后点击应用点击打印机属性中常规选项可以看到打印测试页测试打印;

如果依然没有识别usb打印支持,请在5200驱动打印机属性的端口里选择dot4端口测试。

 


我是HP员工。
如果我的回复对您有帮助, 请点击按钮。如果我的回复帮助您解决了问题,别忘了点击,可以帮到其他遇到同样问题的用户。

在原帖中查看解决方案

2 人觉得这条回复有帮助
这条回复对您有帮助吗? 没有
5 条回复5
惠普支持工程师
惠普支持工程师
1,280 1,280 70 93
2个帖子(共 6 条)
标记帖子

已解决!

HP LaserJet 5200LX 打印机安装HP LaserJet 5200LX PCL6 驱动后,打印时显示打印错误

您好!

请看一下设备管理器里有ieee1284.4设备吗,方便的话请拍照整个设备管理器,谢谢!


我是HP员工。
如果我的回复对您有帮助, 请点击按钮。如果我的回复帮助您解决了问题,别忘了点击,可以帮到其他遇到同样问题的用户。
这条回复对您有帮助吗? 没有
高才生
作者
高才生
3 2 0 0
3个帖子(共 6 条)
标记帖子

已解决!

HP LaserJet 5200LX 打印机安装HP LaserJet 5200LX PCL6 驱动后,打印时显示打印错误

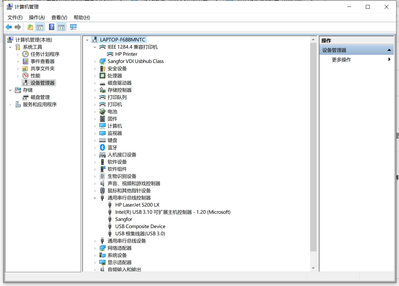
_0-1695287444249.png

 

这条回复对您有帮助吗? 没有
惠普支持工程师
惠普支持工程师
1,280 1,280 70 93
4个帖子(共 6 条)
标记帖子

已解决!

HP LaserJet 5200LX 打印机安装HP LaserJet 5200LX PCL6 驱动后,打印时显示打印错误

您好!

请右键点击设备管理器里红色圈的位置,选择更新驱动程序软件选择浏览计算机以查找驱动程序软件选择从计算机的设备驱动列表中选择选择USB打印支持点击下一步选择关闭;

_0-1695345772943.png

如可以看到通用串行总线控制器里识别到USB打印支持可在控制面板-设备和打印机-5200打印机图标上右键选择打印机属性选择端口勾选中USB端口(如有多个USB端口建议从数最大的优先尝试)选中后点击应用点击打印机属性中常规选项可以看到打印测试页测试打印;

如果依然没有识别usb打印支持,请在5200驱动打印机属性的端口里选择dot4端口测试。

 


我是HP员工。
如果我的回复对您有帮助, 请点击按钮。如果我的回复帮助您解决了问题,别忘了点击,可以帮到其他遇到同样问题的用户。
2 人觉得这条回复有帮助
这条回复对您有帮助吗? 没有
高才生
作者
高才生
3 2 0 0
5个帖子(共 6 条)
标记帖子

已解决!

HP LaserJet 5200LX 打印机安装HP LaserJet 5200LX PCL6 驱动后,打印时显示打印错误

已解决  非常感谢!

这条回复对您有帮助吗? 没有
惠普支持工程师
惠普支持工程师
63,243 42,352 3,435 4,770
6个帖子(共 6 条)
标记帖子

已解决!

HP LaserJet 5200LX 打印机安装HP LaserJet 5200LX PCL6 驱动后,打印时显示打印错误

感谢反馈!


我是HP员工。
如果我的回复对您有帮助, 请点击按钮。如果我的回复帮助您解决了问题,别忘了点击,可以帮到其他遇到同样问题的用户。
这条回复对您有帮助吗? 没有
† 惠普支持社区是一个客户交流平台,便于客户找到有效的解决方法,快速解决问题,充分利用惠普产品。请在发帖之前,阅读社区的使用条款注册须知。